Supervisório - SCADA

Desenvolvimento de Softwares Industriais CLP e SCADA

Desenvolvimento de software para CLPs, IHMs e Softwares SCADA para o controle total e monitoramento do seu processo industrial ou máquina. Trabalhamos também com o retrofit de automação legada, para modernizar bases e oferecer mais disponibilidade dos equipamentos e processos.

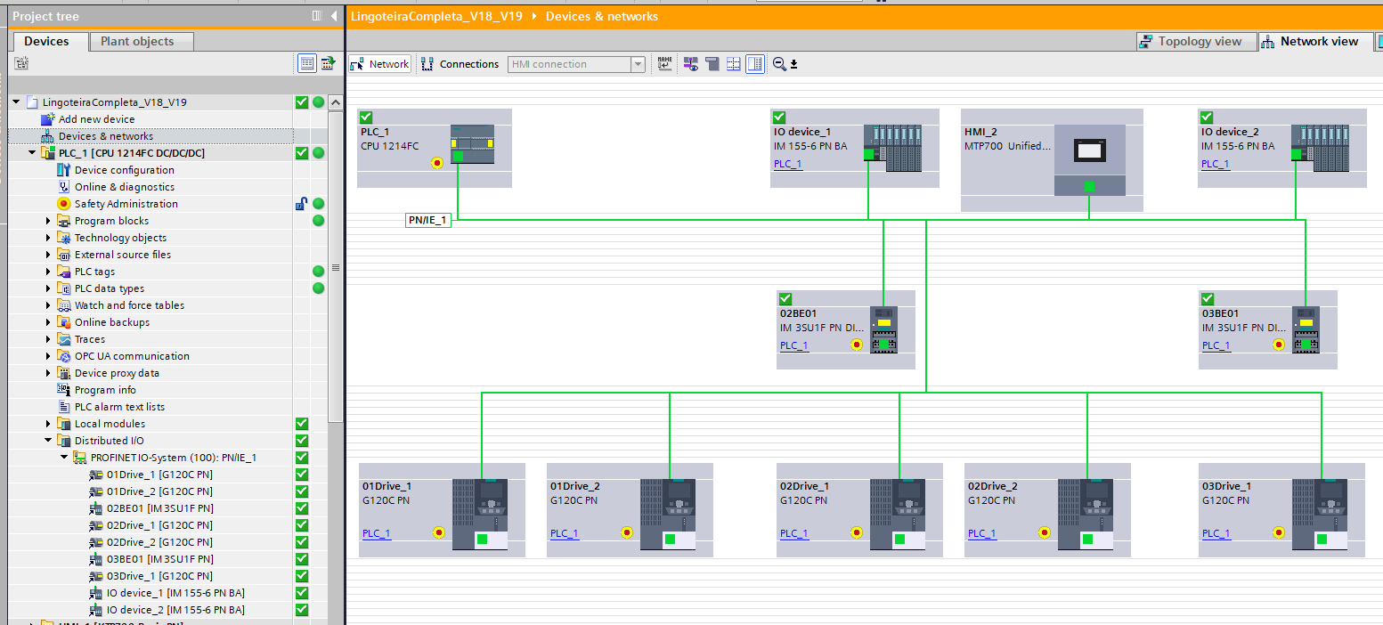
TIA Portal - Rede - Profinet

Soluções em Redes e Comunicação Industrial

Trabalhamos com os mais variados protocolos de redes de comunicação industrial, com análises caso a caso dos projetos, viabilidade técnico econômica de implementação e manutenção dos sistemas.

Mobirise Website Builder

Montagem de Painéis Elétricos de Acionamento e Controle

Projeto e montagem de painéis elétricos QGBTs inteligentes, Centro de Controle de Motores, e quadros de controle e automação. Painéis projetados em acordo com a NBR IEC 61439 e NR-10 oferecendo maior segurança e desempenho.

Célula Robotizada

Projeto e Integração de Células Robotizadas

Para executar trabalhos desde os mais simples até mais complexos, repetitivos e desafiadores. Temos soluções completas com integração de sistemas de visão e softwares CAD/CAN para execuções eficientes e dinâmicas.

Contato

© 2021 Smart Projetos Automação Industrial

Offline Website Builder